# Parts Master Entry (PARTS.E)
Read Time: 10 minute(s)
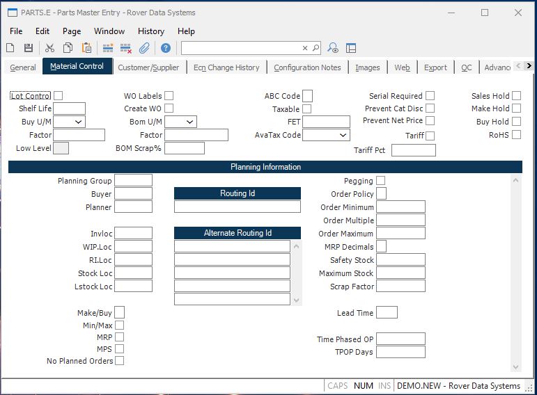
# Material Control

Lot Control Check this box if the part is to be lot controlled in inventory.
Shelf Life Enter the shelf life of the part in days. This information is used to set the expiration date of lot records for the part.
Buy U/M This field contains the purchase unit of measure which will be used in the purchase order entry procedure.
Factor Enter the factor to be used in conjunction with the purchase unit of measure to convert to stock units of measure in the purchase order procedures. For example, if you were buying eggs from the vendor in dozens, but stocked eggs as individual units, you would enter 12 into this field.
Low Level The low level code indicates the lowest level in the product structure that this part is used. It is set by the PARTS.P4 procedure and is shown here for reference only.
Picklist Labels Check this box if the part is to have labels printed when it appears on a work order picklist.
Create WO If you wish to have the sales order entry process ( SO.E ) create work orders automatically for this part, check this box. You must also make sure the MRK.CONTROL flag which controls the work order creation option is set to "P".
Bom U/M This is the bill of material unit of measure which will be displayed in BOM.E . The quantity entered for this part in BOM.E will be in the BOM U/M.
Bom UM Factor Enter the factor to be used in conjunction with the Bill of Material unit of measure to convert to stock units of measure in BOM.E . For example, if you were stocking this part in feet, but wanted to define the quantity to be used per next assembly in inches, then you would enter 12 in this field.
If any bills of material have already been built using a previous factor, then the BOM.P4 procedure must be run to update all necessary BOM records.
ABC Code Enter the ABC class code for this part. Options are...
A - High cost, long lead time or single source.
(Critical item which could halt production)
B - Moderate cost, lead time and multiple
sources.
C - Low cost and/or short lead time.
(Not a critical part) The ABC code may be set automatically by the ABC stratification procedure ( PARTS.P1 ) if desired.
Serial Rqd Check this box if a serial number must be designated when the part is sold.
No Cat Disc Check this box if this part should not receive it's normal category discount found in CAT.CONTROL when sales occur in PSO.E .
Taxable Check this box if the part is to be shown as taxable on a sales order or POS order.
Fet Enter the amount of Federal Excise Tax which is to be charged each time this part is sold.
Sales Hold Check this box if users are to be prevented from generating sales orders for the part number.
Make Hold Check this box if users are to be prevented from generating work orders for the part number.
Buy Hold Check this box if users are to be restricted from creating purchase orders for the part number.
Rohs Check this box, if this part is classified as a ROHS (restriction on hazardous substances) part.
Plan Group Enter the planning group under which the subsequent fields will be controlled. MRP and MPS procedures will access this data, based upon the planning group specified.
Buyer Enter the code used to define the buyer who is responsible for placing purchase orders for the part number.
Planner Enter the code used to define the planner who is responsible for planning the part number.
Routing ID If the parts record defines an assembly then enter the ID of the routing which is used when the item is produced. If no routing is entered the system will use the default routing in the WO.CONTROL record when a work order is created.
Invloc Enter the home location for this part. This location will be used as a default in the picker.
WIP.Loc Enter the work in process location normally used to create this part. This field will be defaulted into the work order.
RI.Loc Enter the inventory location to be used as the receiving location. If this location is different than the inventory location, this field will be defaulted into PO.E line items as the inspection location. If this field is left empty, the home inventory location will be used.
Stock Loc Enter the default stockroom location for which materials will be pulled when a work order is created for this part.
Lstock Loc The default location from which line stock items will be pulled when a work order/picker is created for this part.
Make/Buy Enter the letter "M" if the part number defines an item which is made in-house. Enter "B" if it is purchased from an outside source. If the part is sometimes made in house and sometimes purchased, or it is purchased but you supply the parts then enter "C" (combination). This code is used by MRP to determine if demand for lower level components is to be generated. Requirements for all parts on an assembly unless the Make/Buy code is set to B. In this case MRP will not create demand for the components even if there is a bill of material on file.
Min/ Max Part Check this box if the part is to be included in the Minimum/Maximum inventory calculation process.
MRP Part Check this box if the part is to be included in the MRP processing.
MPS Part Check this box if the part is to be included in the MPS processing.
Pegging Check this box if requirements pegging is to be maintained by MRP for the part number. As a general rule, those parts which are common to almost all assemblies and/or are not of significant value should not be checked since knowing the specific source of demand for the item is not very useful. These types of parts also tend to slow down the MRP processing.
Order Policy Enter the order policy to be used for the part. The options
are...
D - Discrete.
Planned orders are generated to match the
actual quantity required; no more, no less.
F - Fixed.
Planned orders are created based on the
quantity required, and then modified by
the order modifiers Minimum Order Quantity
and Order Multiple.
If no order policy is specified, then "D"iscrete will be used.
Order Minimum Enter the the minimum order quantity to be used when ordering this part. You may also enter the letter "U" followed by a number which specifies that the average monthly usage should be used as the order minimum. The number entered after the "U" indicates the number to multiply the monthly usage number by to obtain the order minimum. Fractions may be entered to specify portions of monthly usage (e.g. .5 would be 1/2 month usage). MRP uses the order minimum to round up the demand for a part so that it is no less than the order minimum. For example, if the order minimum was set to 100 and MRP found demand for 77, a planned order would be created for 100. If the demand was for 110 the planned order would be for 110 since it already exceeded the minumum.
Order Multiple Enter the order multiple to be used when ordering this part. You may also enter the letter "U" followed by a number which specifies that the average monthly usage should be used as the order multiple. The number entered after the "U" indicates the number to multiply the monthly usage number by to obtain the order multiple. Fractions may be entered to designate a portion of the monthly usage (e.g. .5 would be 1/2 month). The order multiple is used by MRP to round up planned order quantities to the next multiple. For example, if the order multiple was set to 50 and MRP found demand for 65 the planned order quantity would be rounded up to 100.
Order Maximum Enter the the maximum order quantity to be used when ordering this part. You may also enter the letter "U" followed by a number which specifies that the average monthly usage should be used as the order maximum. The number entered after the "U" indicates the number to multiply the monthly usage number by to obtain the maximum quantity. Fractions may be entered to designate a portion of the monthly usage (e.g. .5 would be 1/2 month). The maximum quantity serves as a control valve on planned orders by causing an exception message to be generated when a planned order exceeds the maximum.
MRP Decimals Enter the number of decimal places that will be used by MRP for requirements and planned order calculations. This will only need to be set if the part has bill of material quantities in small fractions that result in gross requirements of less than 1. Leave blank to default MRP calculations in whole numbers (normal processing). Valid values are 0 through 4.
Safety Stock Enter the amount of inventory that should be considered safety stock. You may also enter the letter "U" followed by a number to specify that the safety stock should be based on the average monthly usage. The number following the "U" may be a fraction and specifies the number of months of usage (or partial month) to use.
Maximum Stock Enter the maximum amount of inventory which should be maintained for this part number. This number is used in the MRP calculation and will cause an exception message to be generated if the projected balance within the MRP horizon exceeds the maximum defined in this field. You may also enter the letter "U" followed by a number to indicate that the average monthly usage multiplied by the number should be used as the maximum stock number. You may also enter a fractional quantity to designate a partial month.
Scrap Factor Enter the scrap factor to be used for the part in MRP processing. The scrap factor should be entered as a percentage (up to 2 decimals allowed) of the parts which you anticipate will be scrapped. For example, if you determined that 2 and 1/2% of the items will be scrapped then enter 2.5. The net effect of the scrap factor is to increase the demand for the item enough to offset the effect of scrap.
Lead Time Enter the number of work days lead time normally associated with this part or enter the letter "D" to indicate that the lead time is to be calculated dynamically based on the routing and planned order quantity in MRP and MPS.
Time Phased OP Enter the time phased order point quantity for this part if applicable. The period covered by the quantity entered is 30 days. You may also choose to enter the letter "U" which will cause the calculation to use the historical average usage as the quantity. Leave this field blank if no time phased order point is desired. The net affect of placing a quantity into this field is that demand in MRP will be calculated as the greater of actual demand or the quantity entered.
Version 8.10.57